03.11.02.02 - Ostwind Bestellung
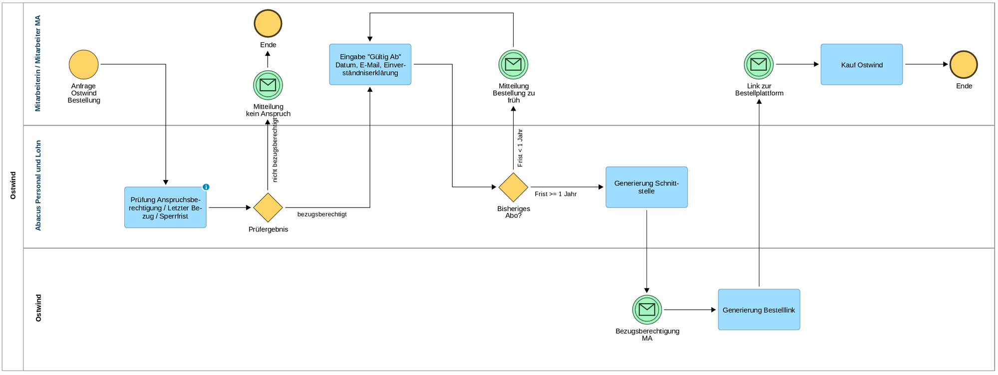
Mit diesem Prozess erfolgt die Bestellung oder Verlängerung von Abonnementen des Tarifverbundes Ostwind. Nach der Bestellung über das MyAbacus Portal wird ein E-Mail mit einem personalisiertem Bestelllink für den Kaufprozess übermittelt. Käufe werde nach erfolgter Bezahlung unmittelbar auf dem Swisspass hinterlegt.
Im Buchungsprozess wird vom System aus automatisch die nächst gelegene Station ausgewählt.
Diese Auswahl kann nicht geändert werden.
Hier finden Sie eine Videoanleitung sowie eine Textanleitung zum Prozess.
Zur Vergrösserung Bild anklicken
Prozess-Berechtigung
- Mitarbeiterinnen und Mitarbeiter
Prozess-Start
Mit dem Start des Prozesses im Menu "Meine Daten" (Reiter Prozesse) öffnet sich die Eingabemaske zur Erfassung der Abonnementsdaten. Die eigene Adresse und diejenige des Arbeitsortes sind dabei bereits hinterlegt.
Eingabemaske
- Erfassen Sie das gewünschte Datum, ab welchem Ihr Ostwind Abo gültig sein soll. Dieses muss mindestens ein Jahr nach dem "Gültig Ab" Datum Ihres letzten Bezuges sein. Wenn Sie noch nie ein Ostwind Abo bezogen haben, wird das Datum 1.1.2000 hier angezeigt.
- Hier wird Ihre bei der Kantonalen Verwaltung Thurgau gespeicherte Wohnadresse angezeigt. Die dient für die Suche nach der nächstgelegenen Haltestelle von Ihrem Wohnort. Ist diese Adresse nicht korrekt, wenden Sie sich bitte an die Personaladministratorin / den Personaladministrator in Ihrem Amt.
- Hier wird die Adresse Ihres Arbeitsortes angezeigt. Sie dient zu Suche nach der nächstgelegenen Haltestelle von Ihrem Arbeitsplatz.
- Der Ostwind Tarfiverbund wird Ihnen unmittelbar nach der Datenübermittlung eine E-Mail mit einem persönlichen Bestelllink zustellen. Wählen Sie hier aus, an welche E-Mail Adresse der Link zugestellt werden soll. Es gilt die Wahl unter "Auswahl E-Mail".
- Für die Übermittlung der angezeigten Daten an den Ostwind Tarifverbund benötigen wir Ihr Einverständnis.
Weiterer Bestellverlauf
Unmittelbar nach der Absendung der Bestellung sendet Ihnen der Ostwind Tarfiverbund eine E-Mail mit einem persönlichen Bestelllink zu.
Für die effektive Bestellung und den Zahlungsvorgang sowie die Eingabe Ihrer Swisspass Angaben klicken Sie bitte in der E-Mail auf "Bestellung abschliessen".
Prozess-Abschluss
Käufe werde nach erfolgter Bezahlung unmittelbar auf dem Swisspass hinterlegt.
Der Link für den Abschluss des Prozesses führt auf die Seite von Ostwind, auf welcher die Zahlungsmodalitäten bestimmt werden können (Zahlung per Rechnung, Kreditkarte usw.).
Hinweis:
Bei Problemen mit dem Zahlungsabschluss kontaktieren Sie den Ostwind-Kundendienst.
Tarifverbund OSTWIND
St. Leonhardstrasse 20
Postfach
9001 St.Gallen
Telefon +41 71 226 88 99
E-Mail info@ostwind.ch
Hinweis
- Der Anteil des Kantons an das Ostwind-Abonnement (auch ans GA) wird auf der Lohnabrechnung vermerkt. Dieser Anteil wird aber nicht zum Brutto-Lohn hinzugezählt.
